×
Menu
Index

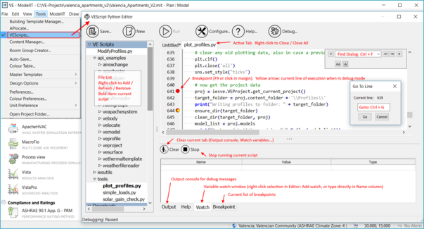
2 VEScripts Editor

The VE includes an integrated editor / debugger / console solution for developing VEScripts from inside the <VE>.  This Python editor is modeless so activating it will not stop you from working with the rest of the VE.
 
To launch the VEScripts editor, use the VE Tools menu, VEScripts… entry (appropriate licence required for entry to be visible).
 
 
 
The editor consists of the following elements: